導入手順/ob1.1.0511/patch0.15

はじめに Edit

 Oblivion 1.1.0511 に日本語化パッチ v0.15系 を利用する場合の導入手順です。

目次 Edit

注意事項 Edit

ゲームのインストール Edit

 先ずは Oblivion 自体がまともに動かなければ意味がありません。それを確認しましょう。

  1. Oblivion をインストールする
    • インストーラの終了に時間が掛かる場合がありますが、強制終了等は厳禁です。
    • Windows Vista以降のOSを使用している場合はC:\Program Files 若しくは C:\Program Files (x86) 以外にインストールする事を推奨します (UAC*2と言われて分からない人は特に推奨)
  2. Shivering Isles をインストールする
    • Shivering Isles を持っている場合のみです。公式パッチを当てる前にインストールします。
  3. 公式パッチをインストールする
    • 公式パッチを参考にダウンロードしてインストールします。
    • 2011/10 時点での最新公式パッチのバージョンは 1.2.0416 です。
    • Game of the Year版は 二枚目もインストールすれば1.2.0416になるので公式パッチは不要です。
    • 5th anniversary版もDisc 1だけで1.2.0416になるので公式パッチは不要です。
  4. 動作確認をする

日本語化パッチをインストールする Edit

素の環境で動く事を確認後、日本語化パッチを当てましょう。コレを当てないと日本語の表示が出来ません。

  1. 日本語化パッチをダウンロードする
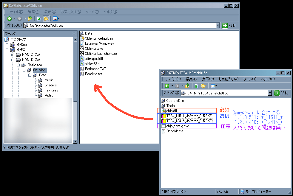
  2. 必要ファイルをコピーする
    • obja.dllTES4_11511_JaPatch_015.EXE を oblivion.exe と同じディレクトリにコピーします (file参考画像)
    • obja.dllTES4_12416_JaPatch_015.EXE を oblivion.exe と同じディレクトリにコピーします
    • obja_config.exe*1 は必須ではないですがobja.dllと同じ場所にコピーしておけば良いでしょう。使うことが有るかもしれません
  3. 日本語化パッチを実行する
    • コピーした日本語化パッチを実行し、 oblivion.exe にパッチを当てます (file成功時, file失敗時)
  4. Oblivion を起動して動作確認をする
    • この時点ではまだ英語のままですが、手順に間違いがないかどうかを確認するために起動してみます。
    • ゲーム中で@キーを押してコンソールが出るか、^キーを押してFont設定が出れば日本語化パッチの導入はほぼ成功です (file参考画像)

日本語Modをインストールする Edit

さあ、日本語の表示ができるようになりました。あとは翻訳データを入れればゴールです。

  1. 日本語Modをダウンロードする
    • 日本語Mod からダウンロードできます。Oblivion 1.1環境用でOKです
    • JPWikiMod(本編)とJPBooks(書籍)の2つがあります。両方DLしましょう
    • Oblivion 1.1環境用には通常版しかありません
  2. インストールする日本語Modを選択する
    • アーカイブを解凍します。それぞれのアーカイブ内にはいろんな環境向けのespファイルがあるのであなたの環境に応じて適切なものを選んで下さい (以下の2つを入れれば基本的な日本語は十分)
       JPWikiMod:JPWikiMod_Ob1.1.esp
       JPBooks:JPBooks_Ob1.1.esp
  3. 日本語Modをコピーする
    • ゲームをインストールした場所の Data ディレクトリの中に選んだespファイルをコピーします
      例えば、Oblivionのデフォルトのインストール先は
      C:\Program Files\Bethesda Softworks\Oblivion\
      なので
      C:\Program Files\Bethesda Softworks\Oblivion\Data\
    • file参考画像-JPWikiMod, file参考画像-JPBooks
  4. 日本語Modを有効化する
    • OblivionLauncher の Data Files を選び(file参考画像)、導入したespファイルにチェックを入れます(file参考画像)
  5. Oblivion を起動して動作確認をする
    • 正常にプレイできれば日本語化は成功です。お疲れ様でした。

補足 Edit

v0.15系の特徴 Edit


*1 Font設定をゲーム外から行う事が出来るTool
*2 Vista以前のゲームなのでUACには対応しておらず、また、支援Toolの多くもUAC環境下で上手く動かないことが多い

トップ   編集 凍結 差分 バックアップ 添付 複製 名前変更 リロード   新規 一覧 検索 最終更新   ヘルプ   最終更新のRSS
Last-modified: 2011-10-09 (日) 16:30:37